小狐狸ChatGPT付费创作系统 服务器搭建 详细安装教程

这几天很多会员安装部署小狐狸ChatGPT至服务器出现各种问题,大部分是因为公众号没配置好原因,酷库根据安装过程中出现的关键问题和整个独立安装部署过程写一篇教程文档,方便安装操作参照。在此提醒自己先操作再问,有部分会员从早班到晚QQ一直发信息问,就没点动手能力,如果简单的一个站点都不知道怎么搭建,不建议你使用源码系统,这里提醒下不想动手又想省事去买正版,会帮你全套处理售后服务也会非常好。

使用过程中大家也会发现回答问题时反应慢,其实这问题是大家共用一个反向代理网址原因,这问题官方也没好的解决方案只能将就使用,要彻底解决该问题一种自己可以找下稳定的反向代理网址,另一种方法就是建自己的反向代理服务器彻底解决这问题,如果真要拿来运营就得长久考虑这问题。

一、安装准备前提

1、一个备过案的一级或者二级域名

2、一台主机linux CentOS 7.X操作系统

3、一个已认证的公众服务号

二、宝塔面板新建站点及数据库,安装SSL免费证书

建议安装环境:Nginx 1.20+PHP7.2+MySQL 5.6

图片[1]-小狐狸ChatGPT付费创作系统 服务器搭建 详细安装教程-阿勒源码网

 

图片[2]-小狐狸ChatGPT付费创作系统 服务器搭建 详细安装教程-阿勒源码网

三、上传文件至网站根目录,运行目录设置为/public

图片[3]-小狐狸ChatGPT付费创作系统 服务器搭建 详细安装教程-阿勒源码网

图片[4]-小狐狸ChatGPT付费创作系统 服务器搭建 详细安装教程-阿勒源码网

四、导入提供的数据库,然后修改根目录下数据库配置文件.env

图片[5]-小狐狸ChatGPT付费创作系统 服务器搭建 详细安装教程-阿勒源码网

图片[6]-小狐狸ChatGPT付费创作系统 服务器搭建 详细安装教程-阿勒源码网

到这一步后台应该就能正常打开了,至此系统算安装完成了。如果有问题参照操作

管理后台http://域名/super

初始账号密码:super www.wobbt.cn 及时修改

 

五、配置后台参数及反向代理

系统接口设置选择及反向代域名,如果用海外服务器如香港主机可采用接口直连模式,出现问答速度变慢半天出不出来多半是反代域名影响,出现这情况可以换个其他能用的,问我也不知道,这也是这系统的缺点,反代域名不稳定就会影响 。反向域名都是人家单独建好的只能将就用,如果要长期运营一种用海外主机,另一种用国内主机,自己再建个反代服务器,网站有教程。

图片[7]-小狐狸ChatGPT付费创作系统 服务器搭建 详细安装教程-阿勒源码网

六、多开用户站点

想接入多少用户前端自己新建,每个站点支持一套用户端,相当于像微擎框架平台化管理,可以点蓝色进入每个不同站点进行管理。

图片[8]-小狐狸ChatGPT付费创作系统 服务器搭建 详细安装教程-阿勒源码网

七、站点系统配置(关键点)

进入站点用户管理后台,找到下方系统配置

图片[9]-小狐狸ChatGPT付费创作系统 服务器搭建 详细安装教程-阿勒源码网

 

AI参数配置参照图,查询余额特别慢或者出不来也是反代域名速度影响图片[10]-小狐狸ChatGPT付费创作系统 服务器搭建 详细安装教程-阿勒源码网

支付 配置对应填写

图片[11]-小狐狸ChatGPT付费创作系统 服务器搭建 详细安装教程-阿勒源码网

流量广告主配置也没找到设置的地方,需要公众号后台开通流量主才能填 写广告ID

 

八、WEB前端配置及公众号接入(关键点)

到这一步前端WEB依然是访问不了的,因为还没接入公众号,找到下方WEB版对应设置PC端信息和H5信息,填好公众号公众号appid和密钥

图片[12]-小狐狸ChatGPT付费创作系统 服务器搭建 详细安装教程-阿勒源码网

九、公众号后台配置(核心关键点)

整个系统是基于公众号接口处理的,公众号配置不正常任何前端都不会正常,找到上图的接口参数,打开公众号后台-基本设置填入接口参数,修改保存并启用,

明文模式

图片[13]-小狐狸ChatGPT付费创作系统 服务器搭建 详细安装教程-阿勒源码网

公从号设置-功能设置增加授权域名,三个都加上

图片[14]-小狐狸ChatGPT付费创作系统 服务器搭建 详细安装教程-阿勒源码网

授权域名验证文件上传至网站运行目录public下才能验证通过域名验证

图片[15]-小狐狸ChatGPT付费创作系统 服务器搭建 详细安装教程-阿勒源码网

该步操作完成web端和H5端就能正常打开了,如果还提示错误对照检查设置,一定是你的问题了

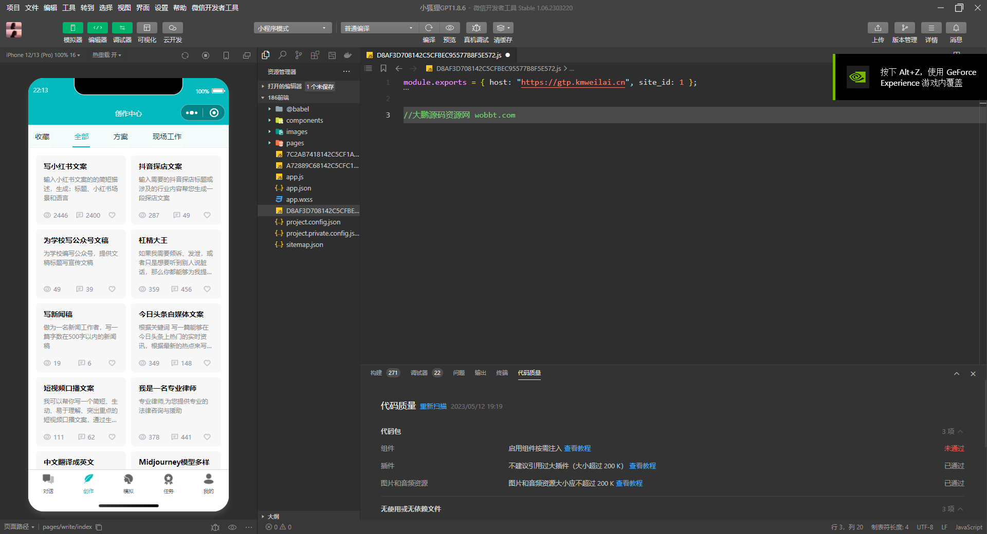
10、小程序配置和开发上传

小程序后台小程序类目选择:工具 -> 办公,小程序后台request合法域名、uploadFile合法域名、downloadFile合法域名、业务域名必须设置加上,如果出现错误提示认真检查参数。

小程序配置文件AB446240ED35D6CFCD220A470A1AAC54.js

site_id: 1在后台站点管理对应ID
开发工具测试正常后上传审核即可使用

图片[16]-小狐狸ChatGPT付费创作系统 服务器搭建 详细安装教程-阿勒源码网

© 版权声明
THE END
喜欢就支持一下吧
点赞3赞赏 分享
评论 共1条

请登录后发表评论

    • 的头像-阿勒源码网钻石会员用户628923170